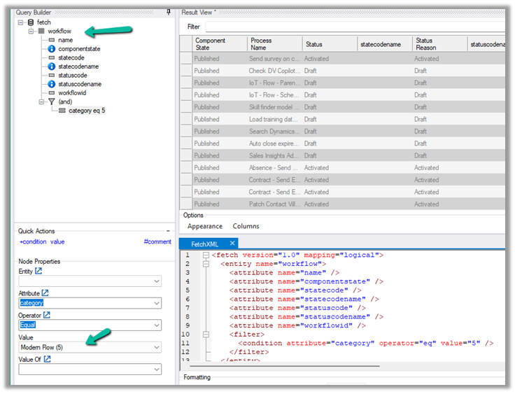
For one of our flows while testing we realized it was not getting triggered.
We could see it giving below error –
There’s a problem that needs to be fixed to trigger this flow – It hasn’t been triggered successfully in the last 28 days.

We tried a couple of things and I think either switching it on and off and/or updating the trigger condition and saving it temporarily seems to have fixed the issue. Either of these would have created the correct corresponding Callback registration records.
Also check – https://nishantrana.me/2023/08/08/fixed-power-automate-flow-not-getting-triggered/
Hope it helps..

























