User Security Manager – XrmToolBox Plugin
The Plugin make it easy for the administrators to manage all the security related aspects of the system users. The tool also gives 360-degree information of the user in correspondence to business unit, security roles, teams and field security profiles.
- View all the security roles that assigned to the user either directly or through the team that the user is member of.
- View all the Teams the selected user is part of.
- With just a single click, remove all the security roles assigned to the user.
- With just a single click, remove user from all the teams that he is part of.
- Easily assign and unassign single or multiple security role to the user.
- Easily add or remove user from a single or multiple team.
- Change the Business Unit of the user.
Load all the users
After connecting to the organization, we can click on Load Users to load all the system users of the organization.

List details of the user selected
- For the selected user, in User Detail Tab’s General section, we can get the general information of the user like First Name, Last Name, Title, Primary Email and Access Mode.
- Next to the General section, we can see all the security roles assigned to the user either directly or through the teams the user is member of.
- The Roles tab shows all the Roles assigned to the user and also the roles that are available in the business unit to which user belongs in Assigned and Available section along with their counts.
- The Teams tab shows all the teams user is member of and also the teams that are available in the organization in Assigned and Available section along with their counts.

Remove all security roles of the user.
To remove all the security roles of the user, click on Remove All Roles button.

Remove user from all teams.
To remove the user from all the teams, click on Remove All Teams button.

Assign Security role to the user.
To assign security role to the user, check the security roles from the available security roles section and click on “<<” button.

To remove security role from the user.
To remove security roles from the user, select the roles from the Assigned section and click on “>>” button.

Assign User to Team(s).
To assign user to team(s), select the teams from the available section and click on “<<” button.

Remove user from Team(s)
To remove user from Team(s), select the team from the Assigned Section and click on “>>” button.

Change the business unit of the user.
To change the business unit of the user, select the Business Unit from the Business Unit drop down in General Section of User Details.

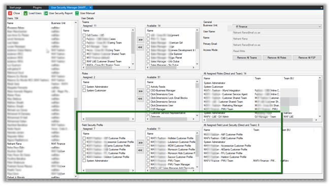
Managing User’s Field Level Security
Apart from managing the Teams and the Security Roles for the user, now the tool allows us to manage the field level security profile of the user.
- We can see all the Field Security Profile assigned to the user in the “Assigned” multi-select box.
- The “Available” multi-select box lists all the Field Security Profile available in that instance.
- The “All Assigned Field Level Security (Direct and Team)” list box lists down all the Field Level Security profile user is part of either directly or through the team.

- Clicking on “>>” button, we can remove the user from the selected Field Security Profile that he is part of.

- Clicking on the button labelled “<<“, adds a user to the selected Field Security Profile.

- To remove all the Field Level Security profiles, we can click on “Remove All FSP” button.

User Security Report
User Security Report allows us to generate reports for security roles and field security profile assigned to the user directly or through team for all the system users or the selected system users.
To navigate to User Security Report section, click on ‘User Security Report‘ button.

To generate the report for all the users, click on Generate Report button without applying Report Filter or Selecting User.

The generated report: –

Using the tool, we can generate 3 types of reports –
- User Role – Security Role directly assigned to the user.
- User Team – Security Role assigned through the team.
- User Profile – Field Security Profile assigned either directly or through the team.

To download or export the generated report in CSV, click on Generate Report button. Based on the report type selected, the report will be exported to the corresponding CSV files.

To generate a report for a specific user or set of users :-
- Select the user(s) in the left panel
- Check the Checked Users filter in the Report Filter section
- Click on Generate Report button as shown below.

To exclude the column having blank values in it,
- Check the “Exclude blank columns” option in Report Filter section
- Click on Generate Report button.

The generated report: –

CSV Files: –


